mirror of
https://github.com/FranzHaidnor/haidnorJVM.git
synced 2026-03-13 21:43:42 +08:00
65bd1b70bdca1e41fcf3ebed92243c65630a2dfd
haidnorJVM
使用 Java17 编写的 Java 虚拟机
意义
- 纸上得来终觉浅,绝知此事要躬行。只学习 JVM 机制和理论,很多时候任然觉得缺乏那种大彻大悟之感
- 使用简单的方式实现 JVM,用于学习理解 JVM 运行原理
主要技术选型
实现功能与局限性
- 支持基本数据类型数学运算
- 支持循环、条件结构代码
- 支持创建对象,访问对象
- 支持多态
- 支持访问静态方法
- 不支持多线程
- 垃圾回收依靠宿主 JVM
快速体验
你需要准备什么
- 集成开发环境 (IDE)。你可以选择包括 IntelliJ IDEA、Spring Tools、Visual Studio Code 或 Eclipse 等等
- JDK 17。并配置 JAVA_HOME
- JDK 8。强烈推荐! haidnorJVM 的主要目标是运行 Java8 本版的字节码文件。(haidnorVM 没有强制要求字节码文件是 Java8 版本)
- Maven
配置 haidnorJVM
配置日志输出级别
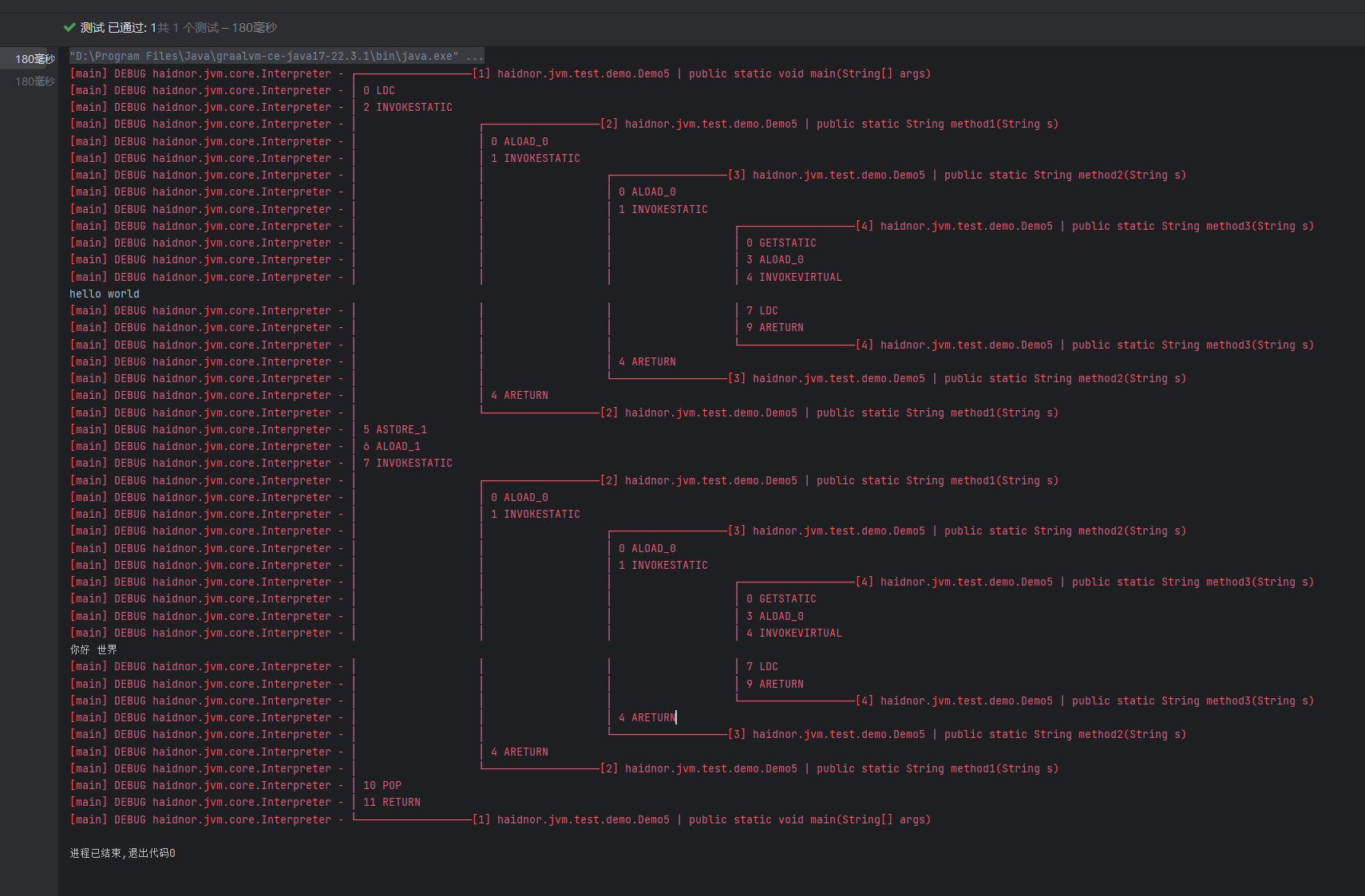
修改 simplelogger.properties 文件中的内容。配置日志输出级别,一般使用 debug、info
debug 级别下运行将会非常友好的输出 JVM 正在执行的栈信息
例如使用 haidnorJVM 执行以下代码
public class Demo5 {
public static void main(String[] args) {
String str = method1("hello world");
method1(str);
}
public static String method1(String s) {
return method2(s);
}
public static String method2(String s) {
return method3(s);
}
public static String method3(String s) {
System.out.println(s);
return "你好 世界";
}
}
info 级别将不会看到任何 haidnorJVM 内部运行信息
配置 rt.jar
修改 haidnorJVM.properties 文件中的内容。配置 rt.jar 的绝对路径,例如rt.jar=D:/Program Files/Java/jdk1.8.0_361/jre/lib/rt.jar
运行单元测试用例
打开 test 目录下的 haidnor.jvm.test.TestJVM 类文件。 这是 haidnorJVM 功能的主要测试类。 里面的测试方法可以解析并加载一些class字节码文件。
@Test
public void test_LSUB() throws Exception {
runMainClass(LSUB.class);
}
例如以上代码会加载 LSUB.class 类在 target 目录下的字节码文件,然后使用 haidnorJVM 运行其中的 main 函数。你可以使用打断点的方式看到 haidnorJVM 是如何解释运行 Java 字节码的。
值得注意的是,这种方式编译运行的字节码文件是基于 java17 版本的。
运行 .class 文件
- 使用 maven 命令将项目编译打包,得到
haidnorJVM-1.0.jar文件 - 编写一个简单的程序,例如以下代码
public class HelloWorld { public static void main(String[] args) { System.out.println("HelloWorld"); } } - 编译代码,得到 HelloWorld.class 文件。(推荐使用 JDK8 进行编译)
- 使用 haidnorJVM 运行程序。执行命令
java -jar haidnorJVM-1.0-SNAPSHOT.jar -class R:\HelloWorld.class。注意需要 class 文件的绝对路径
运行 .jar 文件
开发中...
联系作者
Languages
Java
100%

